How to Install ComfyUI?
ComfyUI has now released a ComfyUI Desktop version that can be installed like a regular software program. If you are a Windows user, we strongly recommend using the ComfyUI Desktop version.
- ComfyUI Desktop Installation Guide
- ComfyUI Desktop version now natively supports English, Chinese, Russian, Japanese, and Korean
- Offers many experience optimizations
π‘This tutorial mainly covers the official portable version and other third-party installation methods
The official ComfyUI GitHub repository README section provides detailed installation instructions for various systems including Windows, Mac, Linux, and Jupyter Notebook.
The official integrated package can generally be used right after downloading and installing additional models. In this article, I also provide installation instructions for the Aaaki integrated package which is popular in China. This article mainly covers:
- Installing the official integrated package
- Installing the Aaaki integrated package (supports Chinese, English, and Japanese)
Hardware Requirements for Installing ComfyUI on Windows
Below is a table I have compiled regarding the hardware requirements for ComfyUI.
| Component | Requirement |
|---|---|
| GPU | At least 4GB VRAM, NVIDIA graphics cards are recommended, preferably RTX3060 or higher. |
GPUs with less than 3GB VRAM can run with the --lowvram option, but performance may decrease. | |
| CPU | Can run on CPU, but the speed is slower, use the --cpu option. |
| Memory | At least 8GB of system memory is recommended. |
| Operating System | Supports Windows system. |
| Provides Mac installation instructions for Macs with Apple Silicon. | |
| Storage | It is highly recommended to use an SSD to speed up the loading and running of model files, and at least 40GB of hard disk space is recommended. |
| Software Dependencies | Python environment is required, but a Python environment is also embedded in the installation package. |
Python libraries such as torch, transformers, etc., need to be installed. | |
| Some plugins may require Git for installation. | |
| Note | Specific requirements may change with updates to ComfyUI, it is recommended to check the official documentation. |
For GPU purchasing advice, you can check out my GPU Buying Guide. However, since my knowledge in this area is not particularly extensive, I may not be able to provide highly professional advice, so please understand.
For hardware, my personal suggestion is that no matter what your computerβs configuration is, you can first install ComfyUI, and if you find that the software runs too slowly, then upgrade your hardware to improve the experience.
Installing ComfyUI Locally
This section will explain two methods of installation: using a third-party integrated package and using the official ComfyUI installation package. Since I only have a Windows host and an Apple computer with an Intel chip, the installation of ComfyUI on other systems is based on official and online tutorials.
If you are new to ComfyUI or do not want to spend too much time on environment configuration, I strongly recommend using the integrated package for installation, which will save you a lot of configuration issues.
[Method One] Installing with the Official ComfyUI Installer Package
The following steps use the official installer package.
Download the Official Installer Package
ComfyUI Official Repository Address: ComfyUIβs Github Repository You can find the blue link of Direct Link to download in the ReadMe section of the repository, click to download the integrated package organized by the official.
Use the Unzipping Software to Unzip the Corresponding Integrated Package
Unzip the integrated package to the local directory where you want to install ComfyUI. After unzipping, the files should be consistent with the ComfyUI File Directory section I mentioned.
Install the Model
- Download the provided anything-v5-PrtRE.safetensors file from the cloud disk folder or download the Checkpoint model from model sites such as civitai - anything-v5, liblib.
- Put the corresponding model into the
models/checkpointsfolder in the ComfyUI directory
ComfyUI_windows_portable
βββComfyUI
β βββ models
β β βββ checkpoints // Please put the checkpoint model file here
β β βββ ...Other files are omitted
β βββ ...Other files are omitted
βββ ...Other files are omittedI have also recommended some checkpoint models in the Model Recommendations section, which you can download according to your needs. If you are already using A1111βs WEBUI, you can refer to the following tutorial.
Run ComfyUI
In the unzipped directory, you can see two files run_cpu.bat and run_nvidia_gpu.bat, you can choose to run according to the following instructions
ComfyUI_windows_portable
βββ ...Other files are omitted
βββ run_cpu.bat // Double-click to run it to start ComfyUI when your graphics card is A card or only CPU
βββ run_nvidia_gpu.bat // Double-click to run it to start ComfyUI when your graphics card is N card (Nvidia)
As shown in the figure above, when you see
Starting server
To See the GUI go to: http://0.0.0.0:8188 // The URL here may vary depending on the device displayIt means that ComfyUI has been successfully launched. If the browser does not start normally, you can directly access the website after To See the GUI go to: through the browser, such as in the example above, it should be http://0.0.0.0:8188.
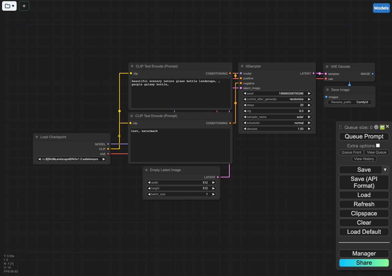
By default, the ComfyUIβs default workflow will be automatically loaded after the start, as shown in the figure below.
If the interface is blank or the default workflow is not loaded, please click on the Load default / Load default in the lower right corner menu to load the default workflow.
If your browser only displays the web page title ComfyUI after opening, but there are no GUI elements, this situation may be due to browser incompatibility. It is recommended to use the latest version of Chrome Browser.
First Image Generation
- First, you need to confirm that the model file loaded in the Load checkpoint in your workflow has been loaded normally.
- If there are no errors, you can click on
Queue Prompt. - Wait for the operation to be completed. If everything goes well and the image is generated, congratulations! You have completed the installation of ComfyUI and related basic content.
If you want to continue exploring, you can visit the following content to continue learning about the basic operations of the ComfyUI interface.
[Method Two] Using the Aaaki ComfyUI Launcher
Here I recommend using the ComfyUI integrated package made by Bilibili @η§θaaaki Reasons for recommendation:
- Suitable for Windows system
- Supports Simplified Chinese, Traditional Chinese, English, and Japanese
- Integrates some commonly used ComfyUI plugins to save you time exploring
aaaki Launcher Download
Two versions are available:
-
- aaaki Launcher standalone file version, suitable for use with ComfyUIβs official portable version, requires downloading additional models separately
-
- Integrated package version, includes some basic model resources, ready to use after extraction
Standalone aaaki Launcher
Download link: https://drive.google.com/file/d/1nkNvE1Fnpeg3bZrdRAEpeWUx6jXS_GVn/view?usp=drive_link
Usage: After downloading, place it in the ComfyUI root directory. Double-click to start and it will automatically install related environments and dependencies.
Integrated Package Version
China domestic download link: https://pan.quark.cn/s/41302f448cec @η§θaaaki ComfyUI integrated package official release (Chinese): https://www.bilibili.com/video/BV1Ew411776J/ This method requires using Quark Netdisk. Due to the large file size, you may need to subscribe to additional membership, which might not be convenient for users outside China.
Usage: After downloading, extract and run the corresponding launcher program.
The file in the cloud disk is as follows
ComfyUI-aki
βββ ε
₯ι¨ε·₯δ½ζ΅ // Sample files for getting started (optional download)
βββ 樑ε // Stable diffusion model files (download if you are using Stable diffusion for the first time)
βββ ζ§ηζ¬ // Historical versions of ComfyUI-aki (optional download)
βββ ControlNet // ControlNet model files (download if your computer does not have the ControlNet model)
βββ ComfyUI-aki-v1.3.7z // The main package, please download this filePlease download ComfyUI-aki-v1.3.7z
Unzip the Integrated Package File
Unzip to the local directory where you want to install ComfyUI.
Launch Aaaki ComfyUI Launcher
This step mainly checks whether the Aaaki ComfyUI Launcher can run normally. Find the corresponding icon of Aaaki ComfyUI Launcher in the unzipped folder, double-click to start Aaaki ComfyUI Launcher. After starting, it should automatically display according to your system language.
The first run may involve downloading and loading some environment configuration files, so make sure your network is smooth.
(Optional) Modify Language Settings

If your language display is incorrect, you can modify it in the settings
As shown in the above picture, you can set and modify the interface language in the interface Language section
A complete tutorial on using the Aaaki ComfyUI Launcher will continue to be updated in the Aaaki ComfyUI Launcher Tutorial section
Install Models
Since @η§θaaaki has previously made an integrated package for WebUI, considering the redundancy of model files, this package does not directly integrate the corresponding Stable diffusion model. Below I provide two methods for installing models
For users who only use ComfyUI
- Download the provided anything-v5-PrtRE.safetensors file from the cloud disk or download the Checkpoint model from model sites such as civitai - anything-v5, liblib
- Put the corresponding model into the ComfyUI directory
models/checkpointsfolder
ComfyUI_windows_portable
βββComfyUI
β βββ models
β β βββ checkpoints // Please put the checkpoint model files here
β β βββ ...Other files are omitted
β βββ ...Other files are omitted
βββ ...Other files are omittedI will list some recommended checkpoints in the Stable diffusion models section, which you can download based on your needs.
Please refer to the instructions on this page for sharing model configurations in different GUIs and modify the extra_model_paths.yaml.example.
Existing Users of A1111 WebUI
If you are using the WebUI, please follow the method below for installation.
Launching ComfyUI
Click on the blue icon βΆοΈ One-click Start on the launcherβs homepage to launch ComfyUI with one click. If the operation is correct, it should automatically open the console for you to run the relevant scripts.
As shown in the figure above, when you see
Starting server
To See the GUI go to: http://0.0.0.0:8188 // The URL here may vary depending on the device displayIt means that ComfyUI has been successfully launched. If the browser does not start normally, you can directly access the website after To See the GUI go to: through the browser, such as in the example above, it should be http://0.0.0.0:8188.
By default, the ComfyUIβs default workflow will be automatically loaded after the start, as shown in the figure below.
If the interface is blank or the default workflow is not loaded, please click on the Load default / Load default in the lower right corner menu to load the default workflow.
If your browser only displays the web page title ComfyUI after opening, but there are no GUI elements, this situation may be due to browser incompatibility. It is recommended to use the latest version of Chrome Browser.
First Image Generation
- First, you need to confirm that the model file loaded in the Load checkpoint in your workflow has been loaded normally.
- If there are no errors, you can click on
Queue Prompt. - Wait for the operation to be completed. If everything goes well and the image is generated, congratulations! You have completed the installation of ComfyUI.
If you want to continue exploring, you can visit the following content to continue learning about the basic operations of the ComfyUI interface.
Other Third-Party Integration Package Resources
https://github.com/6174/comflowyspace/ π§ To be updated